ErnieO
Members-
Posts
16 -
Joined
-
Last visited
Content Type
Profiles
Forums
Events
Everything posted by ErnieO
-
I'm new to this module and actually jets altogether as I'm a warbird pilot so if this is a dumb question answer it anyway. After you change waypoints and make a turn towards the new one the instructor instructs you to make a new steer point using the HUD and TDC then pressing the TMS up once. This does nothing and the lesson will not continue. Any thoughts? I did make the MFD SOI and tried it using the cross and hitting the TMS to the right instead of up and I do get a box on the map but nothing on the HUD. Thanks!
-
In this mission I'm Cobweb Blue 2 yet there's another Cobweb Blue 2 in the same formation. Anyone else notice this? Or does it not matter if you're flying with icons off?
-
Mission timings and darkness
ErnieO replied to Reflected's topic in DCS: P-51D Debden Eagles Campaign
Might be because I'm still playing on my laptop and graphics aren't quite up to snuff but at full gamma it's still pretty darn dark! Just DL this so don't know how many tries it's going to take on this first one. -
DCS: P-51D Debden Eagles Campaign Info
ErnieO replied to Reflected's topic in DCS: P-51D Debden Eagles Campaign
Nevermind gang. I noticed I hadn't updated the game. I thought it was automatic on game load. -
DCS: P-51D Debden Eagles Campaign Info
ErnieO replied to Reflected's topic in DCS: P-51D Debden Eagles Campaign
Can't download the campaign from Module Manager. I keep getting this error message: 00000.292 --- Log file: E:\DCS World\autoupdate_log.txt 00000.000 === Log opened UTC 2023-12-20 00:13:13 00000.082 INFO : DCS_Updater/2.16.2.17 (Windows NT 10.0.22621; Win64; en-US) 00000.082 INFO : src-id: 5972e82a1851d36865c17506579c27cbd5b8e3b4, lib-id: b88ea51ae2210987a3865f77cc1802548216d7a8 00000.083 INFO : cmdline: "E:\DCS World\bin\dcs_updater.exe" apply 2d7d942e-ff65-47ef-96a0-754232337ec4 26196 00000.178 STATUS: Initializing... 00000.284 INFO : basedir: E:\DCS World 00000.287 INFO : Command: install REFLECTED_SIMULATIONS_P-51D_DEBDEN_EAGLES_campaign 00000.293 INFO : DCS/2.8.7.42718 (x86_64; EN; WORLD,MARIANAISLANDS_terrain,CAUCASUS_terrain,P47D30,P-51D,WWII-ARMOUR,NORMANDY_terrain,BW_P51D-CHARNWOOD_campaign,P51D-BLUENOSEDBASTARDS_campaign,MOSQUITO-FBMKVI,SPITFIRE-MKIX,THECHANNEL_terrain,REFLECTED_SIMULATIONS_P47D_WOLFPACK_campaign,FW-190D9,BF-109K4) 00000.293 INFO : branch: 00000.295 STATUS: Downloading version info... 00001.734 STATUS: Preparing to install REFLECTED_SIMULATIONS_P-51D_DEBDEN_EAGLES_campaign ... 00001.882 STATUS: Unknown module REFLECTED_SIMULATIONS_P-51D_DEBDEN_EAGLES_campaign 00005.284 === Log closed. 00000.000 === Log opened UTC 2023-12-20 00:15:10 00000.080 INFO : DCS_Updater/2.16.2.17 (Windows NT 10.0.22621; Win64; en-US) 00000.080 INFO : src-id: 5972e82a1851d36865c17506579c27cbd5b8e3b4, lib-id: b88ea51ae2210987a3865f77cc1802548216d7a8 00000.081 INFO : cmdline: "E:\DCS World\bin\dcs_updater.exe" apply 092011a0-5dfd-402c-ad8d-ad6ebc4cf9ed 5660 00000.180 STATUS: Initializing... 00000.286 INFO : basedir: E:\DCS World 00000.289 INFO : Command: install REFLECTED_SIMULATIONS_P-51D_DEBDEN_EAGLES_campaign 00000.289 INFO : DCS/2.8.7.42718 (x86_64; EN; WORLD,MARIANAISLANDS_terrain,CAUCASUS_terrain,P47D30,P-51D,WWII-ARMOUR,NORMANDY_terrain,BW_P51D-CHARNWOOD_campaign,P51D-BLUENOSEDBASTARDS_campaign,MOSQUITO-FBMKVI,SPITFIRE-MKIX,THECHANNEL_terrain,REFLECTED_SIMULATIONS_P47D_WOLFPACK_campaign,FW-190D9,BF-109K4) 00000.289 INFO : branch: 00000.290 STATUS: Downloading version info... 00001.609 STATUS: Preparing to install REFLECTED_SIMULATIONS_P-51D_DEBDEN_EAGLES_campaign ... 00001.743 STATUS: Unknown module REFLECTED_SIMULATIONS_P-51D_DEBDEN_EAGLES_campaign 00009.940 === Log closed. Any ideas? Thanks! -
Works perfectly now guys thanks! I remapped the gun to RCTL m to get it totally away from the space bar. Not sure that it's necessary to map the radio command to the HOTAS as it's just RALT backslash instead of backslash only but not arguing with success. Only problem was after reassigning these in Foxy my Cougar started doing the "disconnect feature" again so it was back to Rudel's thread for a couple hours........ sigh......... All good now and thanks again!
-
Thanks And the machine guns? They will work fine in a single mission or training mission then will not fire in the campaign missions.
-
This may be related to playing on a minimal system of 16GB RAM on an Alienware R5 17 laptop but every mission after takeoff I lose all comms. I'm playing the P-51 Bluenose Bastards campaign and it's very annoying being the squadron leader and can talk to no one. Also half the time I have no machine guns. Is this a memory problem? Thanks!
-
Thanks Guys great advice! Now for that new gamer......
-
Well son of a b$#%. Forget everything I wrote above even though I do need a new computer! I have been inadvertently putting the mixture lever down to full rich on startups. It still goes full rich with one click on the lever but now I just pull it up to "run" and everything is peachy. The AI still did get 1.5km out in front of me but I caught up with them pretty quickly.
-
I have a question for you guys. I'm new to this flight sim and experiencing what sounds like typical noobie problems getting my warbird to climb properly. After reading several posts and watching a few videos I've realized rudder trim is as critical as maintaining your speed. I've been flying the Blue Nosed Bastards campaign and after correctly adjusting rudder trim I've improved the climb with the AI from having them leave me in the dust to just maintaining visual on them at about 5 or 6KM behind but I never attain the 20K feet required. My super charge never goes to high speed but just seems to surge up and down when I get past 14K. If I fly the quick mission that's a free flight with just my aircraft I can smoothly go to 20K and the super charger kicks in at the correct altitude. I am wondering if this has something to do with running this game on a minimum system? I'm playing it on an Alienware 17 R-5 laptop that has an Intel I-7 at 2.2ghz 16GB Ram and a Nvidea GTX 1070 16GB. The game is not installed on the SSD due to lack of space. My theory is I need more memory and speed to run the sim smoothly enough to not cause all the small control deviations that when added up result in loss of speed in a climb. Thoughts?
-
Thrustmaster Cougar looses connection Win10
ErnieO replied to Reusenfisch's topic in Controller Questions and Bugs
Rudel here's something interesting I read in the manual since you mentioned it: If you do, then Windows will store calibration data for your controllers in the registry, and this will interfere with the calibration information in the controllers memory, which can result in some very unpredictable results, like missing axes, axes not going full range and even disconnection issues. You will then need to remove that data from the Registry. The easiest way to do this is to run the HOTASCleanse application – see Foxy's Cougar menu. Before doing this, please read the manual / help file on how to use this application properly – it's not just a matter of pressing the button on that app. I do believe I was guilty of this in desperately trying to solve some issues so it may be coincidental to that mode selector being greyed out. -
Thrustmaster Cougar looses connection Win10
ErnieO replied to Reusenfisch's topic in Controller Questions and Bugs
All I can say is I tried everything. Uninstalled Foxy/deleted the drivers and reinstalled everything and Cougar would not stay connected until I made sure that box was checked green in Program Mode in Foxy. Since then no problems at all though I'm no expert by any means. I haven't had time to check to see if the CCP will retain the start-up setting and put it into emulation mode but seems since Win10 it doesn't want to always start up in emulation mode. -
Thrustmaster Cougar looses connection Win10
ErnieO replied to Reusenfisch's topic in Controller Questions and Bugs
My friend it is your P-47 file I was converting to the P-51 (didn't need a lot of re-work really) when I ran into it. If you open Foxy and the box is green just click on one of the macros in the macro list and notice it turns grey. At least it did for me. If you then close Foxy it keeps this command. I think it makes a code in the registry that prevents the stick from connecting. That's what makes it so tricky is that you can remove Foxy from your computer and keeps this setting. I did and I couldn't figure it out until I reinstalled Foxy and just happened to notice that greyed out box today. I love Foxy and really don't want to go with TARGET and have to learn a new program all over again. Also you seem to be a Foxy master! Thanks for offering that P-47 file. I haven't flown sims for years and am having to re-learn this all over though it's coming along. -
Thrustmaster Cougar looses connection Win10
ErnieO replied to Reusenfisch's topic in Controller Questions and Bugs
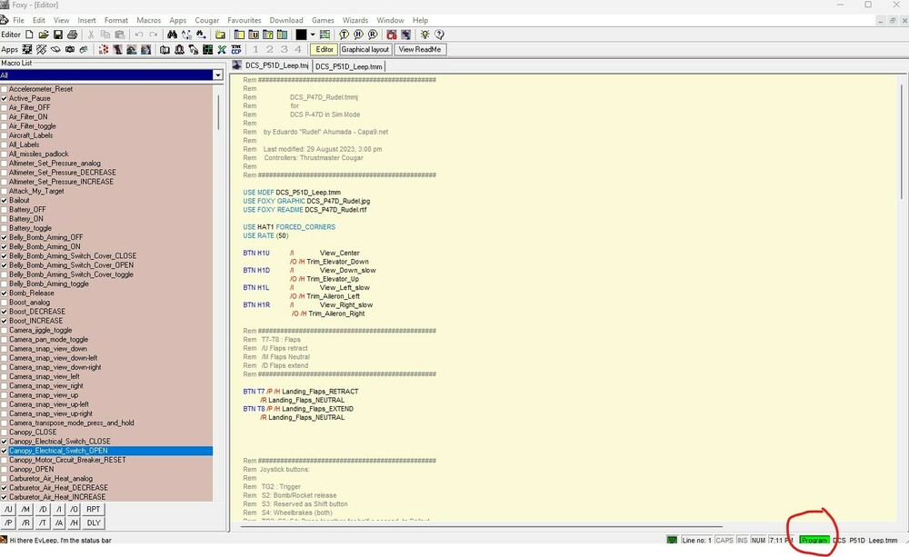
Gents I fought this problem for several days and think I discovered my problem at least. In Foxy (if you still use it) there is a box in the lower right of the interface that if greyed out will disconnect your stick after several seconds or minutes. The disconnect time is very random. Check this box so it's green and says "Program". If you've tried everything else check this simple fix. -
Thrustmaster Cougar looses connection Win10
ErnieO replied to Reusenfisch's topic in Controller Questions and Bugs
I gave up my full config of Cougar, bought myself a FSSB-R3 Lighting (holiday gone this year) and connected the throttle to an TUSBA. Used the grip from Cougar. Everything is working well again. Why not just get Target software? This is what I'm in the process of doing but at the moment can't get it to control my stick. Think I have to delete the Cougar drivers first but not sure.
